Clinic Software CRM

Background
Circle
Circle
Circle
Circle

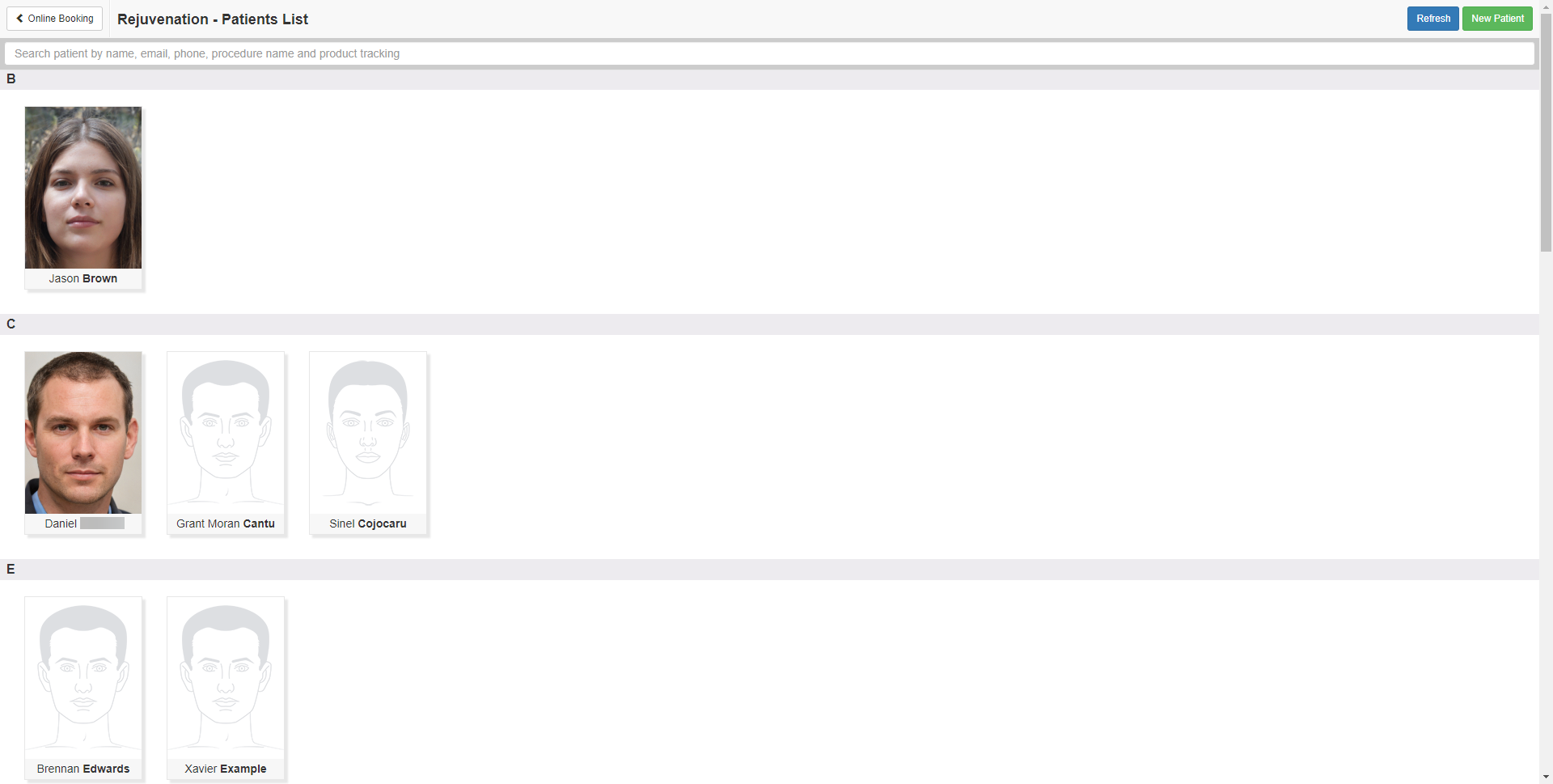
Rejuvenation Patients List: Track, Compare & Evolve Treatments

The 'Rejuvenation Patients List' is a powerful CRM feature that enables clinics, spas, and other appointment-based businesses to efficiently manage, track, and engage with their patient or client base. This feature allows businesses to identify patients who haven't been in for a while, providing an opportunity to reach out and encourage them to revisit.

Let's Get Started
Circle
Saas Dashboard
Line dot
Leaf
Client Picture
Client Picture
Client Picture
Client Picture
Client Picture

Behind the Scene

Why you need rejuvenation patients list Feature

Enhanced Patient Engagement

This feature allows businesses to maintain a healthy relationship with their patients or clients. By identifying those who haven't visited for a while, businesses can deploy specific engagement strategies, such as sending personalized emails or offers, to encourage them to make a new appointment.

View More
Bottom Shape

Improved Customer Retention

By regularly reaching out to inactive clients, businesses can significantly enhance their customer retention rates. This feature aids in reminding patients of the value your service provides and encourages them to keep coming back, thereby boosting your business's profitability.

View More
Bottom Shape

Streamlined Business Operations

The 'Rejuvenation Patients List' feature provides a consolidated view of all inactive patients, making it easy for businesses to strategize and plan their outreach efforts. This eliminates the need for manual tracking, saving valuable time and resources.

View More
Bottom Shape
Shape
Circle
Feature
Line Dot

Maximizing Potential with the 'Rejuvenation Patients List'

The 'Rejuvenation Patients List' is a dynamic CRM feature designed to help you breathe new life into patient-management strategies. This feature allows you to track, analyze, and leverage patient data, ensuring you can effectively re-engage dormant patients and maximize your outreach efforts.

  • Data-Driven Revitalization

    This feature provides comprehensive data analytics to help you identify dormant patients who can be re-engaged, effectively turning untapped potential into tangible growth.

  • Enhanced Patient Satisfaction

    By re-engaging dormant patients through personalized messages, you can increase patient satisfaction and loyalty, ultimately contributing to better healthcare outcomes.

Circle
Circle

'Rejuvenation Patients List'

Our 'Rejuvenation Patients List' feature acts as a bridge, reconnecting you with your dormant patients. Through data analysis and personalized outreach, it encourages meaningful interactions, thereby fostering stronger patient relationships and improved healthcare outcomes.

  • Personalized Outreach

    With the 'Rejuvenation Patients List', you can craft personalized communication strategies based on the unique profile and history of each patient, thereby enhancing connection and engagement.

  • ROI Amplification

    The 'Rejuvenation Patients List' feature can help you optimize your marketing efforts, ensuring that you maximize your return on investment by targeting patients who are more likely to respond positively to re-engagement efforts.

Feature
Line Dot
Circle
Shape
Free Trial

Get started today!

Download ClinicSoftware.com and begin simplifying your clinic management.

Download Now

ClinicSoftware Testimonial

What Customers Are Saying

Client
Rtwskin

"I would like to say the first point that is really impressive is the quickness to be honest with you. Because we have used other software’s and have seen different demos as well but in comparison with ClinicSoftware.com, ClinicSoftware.com is quite quick so everything we do every action we take on the software no matter if it is the day book, report or anything it is just very quick which is what I really like and I think that is what differentiates ClinicSoftware.com to other software".

Client
Pulse Light Clinic

"In March we had a high increase in inquiries but our consultations were not matching, the moment we started the online bookings with ClinicSoftware.com the consultations just went through the roof. It has literally changed so much. This online booking system is working so well as it is an instant online thing. The functionality is perfect there is nothing to change."

Client
Bloom Dubai Aesthetic and Laser Clinic

"I have been in meetings with a lot of different companies from here in Dubai as well and in the UK but then most of them were not really willing to customize or make any changes, they had this set software which they just wanted it to be taken that way so you had to adapt around them. ClinicSoftware.com were the only ones willing to adapt to you and the way you function, and the way you wanted your clinic to work, so that makes it special."

Client
Victoria Eva

"My opinion: great program, very convenient to use, much easier than other ones that we have tried; I'm not going to mention the names. The software is flexible and they always have great support and they can modify the program to the business needs and requests "

Shape

Contact Us

ClinicSoftware.com is helping thousands of people. If you have any questions about our products or services, please call one of our numbers below or email ClinicSoftware.com using the contact form below.